Gonsin Conference Equipment Co., LTD.
Gonsin Conference Equipment Co., LTD.

Products

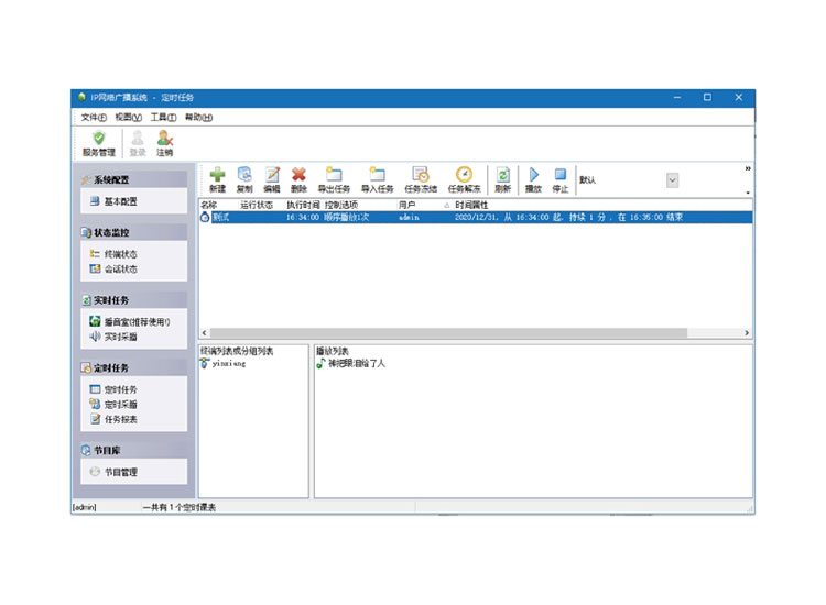
Network Broadcast Control Software GX-PB8100S-K / GX-PB8100F-K

Public Announcement System
Digital Public Address System
Public Announcement System
Digital Public Address System

Features of Network Broadcast Control Software GX-PB8100S-K / GX-PB8100F-K

  • Adopt C/S architecture to have a stable operating experience, and support to build systems in LAN and WAN environments

  • With background broadcast, emergency broadcast, remote paging broadcast, voice intercom, text broadcast, on-site monitoring, remote sub-control, multiple backup functions, support SMS access, phone access, mobile phone control

  • It has the function of program source management, providing all terminals with timed playback or real-time on-demand services, and two-way terminals can arbitrarily request program library resources

  • The program source supports the collection of analog audio sources (microphone, CD, tuner, etc.) and audio digital files, and the number of program sources is not limited

  • Support 320kbps high-quality audio file playback, the system has better sound quality, and has the function of volume analysis and gain adjustment, which can quickly adjust the playback volume of the audio source file to be consistent

  • Support timed tasks, can write timed tasks according to the schedule of work and rest, realize timed ringing and play music, and the number of timed tasks is not limited

  • Timed tasks support power management functions. Devices with controlled power output, such as network broadcast audio collectors and network broadcast audio decoders, can be set to provide regular power supply, which is intelligent and environmentally friendly

  • Support text broadcast function, text content can be input through SMS (collocation) network or server, the system can convert text content into voice and broadcast to designated terminal

  • It supports the rebroadcasting of Internet radio stations, which can convert Internet Internet radio programs into Internet broadcasting system audio sources and send them to designated broadcasting terminals for playback

  • Customized grouping operations can be performed on all partitions, to achieve broadcast and volume adjustment operations for any single point, grouping, partition or all areas.

  • remote control to control the broadcast of the flag raising, sports meeting and other activities that require programs on the playground rostrum

  • It supports remote paging broadcast. The remote paging station or mobile phone terminal software can be broadcast through the network, which can realize the broadcast or intercom of the whole area, zone or designated terminal

  • Remote sub-control function: the computer installs the network broadcast sub-control software to control the entire system playback task in the local area network or wide area network. So as to realize that the leader can remotely control the whole district, Partition, group speech

  • It supports the environmental monitoring function, which can monitor and record the surrounding environment of the terminal to meet the requirements of teaching evaluation and system failure detection

  • Real-time monitoring of the status of all terminals and monitoring of all playback status or on-demand status

  • Support fire alarm linkage, and dock with the fire center, so that in emergency situations, the designated alarm area will give priority to playing the alarm sound

  • Support the hosting function, the intercom terminal can be set up for real-time and timed hosting, and transfer the call of the terminal to other terminals, which is convenient for on-duty management

  • Support mobile phone WIFI control, authorized mobile phone can realize the whole area, partition, point-to-point playback control, real-time speech timing task management, program management, system status viewing and other operations

  • Support wireless remote control function, you can use the remote wireless 

  • With the network broadcasting telephone transfer terminal, it can realize PSTN, SIP, MGCP telephone access, and realize the telephone broadcasting function of the district or the whole district

  • Supports offline playback of timing tasks, the terminal is equipped with offline storage modules, and the terminal can also play timing tasks when there is no network

  • With dual server hot stand-by function, backup servers can be deployed in the same local area network. When the main server of the system fails, it can automatically switch to the backup server for operation

  • It supports the constant voltage backup function, which can be connected with traditional broadcast constant voltage signals to form a double backup broadcast system. When the network fails, the system automatically switches to the traditional broadcast signal to meet school exams and other important occasions

  • Support system backup function, you can turn off the set broadcast data and backup it into a file. When the system is reinstalled, the broadcast data can be quickly restored

  • Support log query function, which can realize information query such as intercom, paging, emergency call, environmental monitoring, user operation, system operation, etc.

  • Support network upgrade function, remote upgrade and maintenance of online terminal

  • Support third-party platform interface development, provide standard SDK package and realize docking with other system platforms




Contact Us

Gonsin is here to offer you the customized solutions for conference audio and video system.

Please fill in the information truthfully so that we can contact you and provide services as soon as possible.



Related Products of Network Broadcast Control Software GX-PB8100S-K / GX-PB8100F-K
Delivering Trust & Value
You can
trust .
Copyright © Gonsin Conference Equipment Co., LTD. All Rights Reserved.
The information and specifications included are subject tochange without prior notice.